Logiciel Presto
↳ Presto est leader dans la conception et la fabrication de robinetteries et accessoires pour les sanitaires des collectivités et des établissements de restauration et laboratoires Depuis 1927, grâce à son savoirfaire, Presto est devenu la référence mondiale de solutions innovantes et durables pour la maîtrise de l'eau.
Logiciel presto. IBM Cognos TM1 Pattern is a pattern that simplifies the installation and configuration of an IBM Cognos TM1 environment It uses reusable and customizable components that collectively make an automation package for the solution deployment This automation package decreases the time and costs of a solution deployment and shortens the time to value by automatically creating middleware assets. Dear Valued Customer, Over years ago, we set out to create an innovative email platform because we believed that the emailing experience should be beautiful, fun and make people smile. Dear Valued Customer, Over years ago, we set out to create an innovative email platform because we believed that the emailing experience should be beautiful, fun and make people smile.
L’acronyme PRESTO signifie Prestations et Stocks PRESTO est une application informatique fonctionnant dans un environnement Windows et destinée au service Intendance des établissements scolaires de l’Éducation nationale pour la gestion des Stocks alimentaires. Or shut down instantly, like magic Send email, chat, Skype?, listen to music, surf the internet or download apps ?. ExamDiff is a freeware Windows tool to visually compare text files It offers a quick, intuitive, and powerful way to keep your files in sync.
Installation de Périphériques/Logiciels Qu’estce que le présent document ?. Get RenderMan Get a quote today, or try RenderMan for noncommercial use. We are an Australian developer of award winning business management and analytics solutions Pronto Xi, our Enterprise Resource Planning (ERP) software, integrates accounting, operational and mobile features in a single system – optimising business processes and unlocking actionable insights With headquarters and our Development Centre located in Melbourne, we have support offices and.
Software technical support • Soutien technique pour le logiciel NewSoft® Presto!. Mr Photo (MrStartexe) free download, latest version , Mr Photo 4 is an excellent program to capture, manage, edit and merge images and video files This application combines many functions to perform the complete process of a digital image processing from capture to final print or multimedia distribution of original compositions of image and sound. Ce logiciel vous permet d'attribuer des boutons du produit pour ouvrir un programme de numérisation Vous pouvez également enregistrer des paramètres de numérisation que vous utilisez fréquemment, ce qui peut réellement accélérer vos projets de numérisation.
BizCard® Reader wwwnewsoftinccom Customizing the start button (Windows) • Personnalisation du bouton de démarrage (Windows) 1 Start Document Capture Pro Windows 10 Click > All apps > EPSON Software > Document Capture Pro. PrestaShop is an eCommerce website builder to create and manage your online business You can launch your online store right now and start to sell online!. Cherche logiciel tnt presto pvr Forum TNT Orthographe alternative mapsoft_pagemanager_install1zip Ajouter un commentaire Commentaire.
Mr Photo (MrStartexe) free download, latest version , Mr Photo 4 is an excellent program to capture, manage, edit and merge images and video files This application combines many functions to perform the complete process of a digital image processing from capture to final print or multimedia distribution of original compositions of image and sound. Cherche logiciel tnt presto pvr Résolu/Fermé Signaler joelec 16 févr 09 à 1657 Celestine03T 24 nov 14 à 1929 Bonjour,je cherche un logiciel pvr presto Afficher la suite Posez votre question A voir également Presto!. More than 400k cracks, serial key generators (keygens) are presented in our data base Unlock any software you need in no time.
PageManager 9 Professional brings efficiency to your work and helps keep costs down. Simbans Presto 10 inch tablet, Android tablet 101 inch IPS screen, Quad Core, HDMI, 1GB, 16GB Tablet PC, 2M 5M Camera, GPS, WiFi, USB, Bluetooth, 51 Loll. Presto is a robust, cost effective solution for enterprise mobile printing Unlike other solutions, Presto integrates with a corporate network's DNS and DHCP servers, freeing it from requiring.
Free ricoh presto page manager download software at UpdateStar Presto!. Screenpresso captures your desktop (screenshots and HD videos) for your training documents, collaborative design work, IT bug reports, and more Screenpresso is a NEW Lightweight screen grab tool with builtin image editor, user guide generator and sharing options Get Screenpresso for FREE All Windows versions. Presto a pour but de régler ce problème Ce logiciel simple et convivial couvre les bases de la gestion de votre entreprise pour que vous ayez plus de temps et d’énergie pour vous concentrer sur ce qui compte vraiment l’expérience et la satisfaction de vos clients.
L’acronyme PRESTO signifie Prestations et Stocks PRESTO est une application informatique fonctionnant dans un environnement Windows et destinée au service Intendance des établissements scolaires de l’Éducation nationale pour la gestion des Stocks alimentaires. PageManager est une application destinée à la gestion des documents de votre Macintosh Etant donné sa compatibilité avec la plupart des programmes d’éditeurs d’image et de traitement de texte, le logiciel Presto!. BRELS MIDI Editor, as the name suggests, is a free portable MIDI editor for Windows To edit MIDI files, you can place notes, remove notes, append tracks, delete tracks, mute tracks, set instrument, set tempo, etc Additionally, you can add text, marker, lyrics, and cue points to the music sheet The composition can be played from the interface To edit MIDI files without much hassle, it lets.
Logiciels Similaires Virtual Piano 10 Un module général MIDI complet pour le clavier maître gratuit Anglais 19 KB 13/10/09 Windows MAudio Keyboard Controller Keystation es Driver Driver pour claviers contrôleurs de MAudio gratuit Anglais 13,1 MB 07/09/12 Windows. Address 19th Floor, Galaxy World Tower B, #1 YaBao Rd, LongGang District, Shenzhen, China Phone numbers (MonFri GMT8) Business Development Cooperation marketing@tronsmartcom. Or shut down instantly, like magic Send email, chat, Skype?, listen to music, surf the internet or download apps ?.
Before Windows XP or Vista even boots more info. 8/10 (46 votes) Télécharger Presto Gratuitement Presto vous permet d'utiliser Xandrox Linux sur un PC Windows Simplement, exécutez l'application pour disposer des deux systèmes d'exploitation à la fois Si vous êtes utilisateur de Windows 10 mais vous voulez utiliser souvent une distribution. Before Windows XP or Vista even boots more info.
• Thermo Scientific™ KingFisher™ Presto User Manual (Cat no N) • Thermo Scientific™ KingFisher™ 96 User Manual (Cat no ) The Thermo Scientific™ BindIt™ Software user manual can be found in PDF format in the Documentation directory of the installation CD. PrintScreen vous aide à capturer tout ce qui passe au niveau de votre écran Avec son interface intuitive, ses fonctions sont faciles à assimiler et de plus il est configurable Capture. Applications, cloud services, office automation, A/V, and image recognition NewSoft has thrived on the RD and business philosophy of Connecting Creativity to shape corporate brand images While emphasizing the development of digital documentation and imaging technologies and applications, office digitalization and cloud applications, NewSoft has further attended to new applications and.
Le présent document faisant partie intégrante de votre contrat avec Presto, il est essentiel que vous compreniez son contenu ainsi que celui du service proposé Il vous est recommandé de le lire, de même que les conditions générales de vente. Houdini is a 3D procedural software for modeling, rigging, animation, VFX, look development, lighting and rendering in film, TV, advertising and video game pipelines. Le présent document faisant partie intégrante de votre contrat avec Presto, il est essentiel que vous compreniez son contenu ainsi que celui du service proposé Il vous est recommandé de le lire, de même que les conditions générales de vente.
Forms GRATUIT pour Windows (PC) en Téléchargement de Confiance Téléchargement sans virus et 100% propre Obtenez des liens téléchargements alternatifs pour Presto!. Bigo, photo, micro illico presto 18/03/04 à 00h00 Commenter 0;. A610_fr Juin 14 23 Barre de menus La barre de menus fournit les options de menu Presto!.
Cherche logiciel tnt presto pvr Résolu/Fermé Signaler joelec 16 févr 09 à 1657 Celestine03T 24 nov 14 à 1929 Bonjour,je cherche un logiciel pvr presto Afficher la suite Posez votre question A voir également Presto!. Bigo, photo, micro illico presto 18/03/04 à 00h00 Commenter 0;. PageManager has an exclusive OCR (Optical Character Recognition) engine for identification of languages in 54 countries Languages include Simplified Chinese, Traditional Chinese, Japanese, and Korean The OCR function can maintain the relative positions of written matter to the images while converting the text into a digital format.
Logos, photos et écrans de la société Habitatpresto et du site Habitatpresto En accès libre au téléchargement, destinés à l'impression ou aux pages web. Note Before installing, please visit the link below for important information about Windows drivers https//wwwricohcom/info//0122_1/. (CercleFinancecom) ESI Group a annoncé l'acquisition du logiciel Presto, une solution de rupture dédiée au marché des appareils électroniques Aux termes de l'opération, le groupe.
The accompanying CD consisted of BlazeHDTV 60 application software and drivers This is the main program that displays the TV video and allows one to tune into digital streams. Houdini is a 3D procedural software for modeling, rigging, animation, VFX, look development, lighting and rendering in film, TV, advertising and video game pipelines. Pressure Cookers & Electric Appliances.
PageManager procure un contrôle inégalé sur les fichiers de votre Macintosh. Pronto Software is an Australian software vendor and development company, providing awardwinning Enterprise Resource Planning (ERP) software, business management solutions, services and support. PageManager, Fichier, Éditer, Afficher, Outil et Aide REMARQUE Il est possible que toutes les options de la barre de menu ne.
Download Center You can find the documents and files regarding the operating system, packages, desktop utilities and so on for your Synology product to enjoy the latest and versatile features. Get RenderMan Get a quote today, or try RenderMan for noncommercial use. With Presto you can start up your computer in seconds ?.
PageManager 9 SE is Easeofuse Frontend Page Processing software It now has faster thumbnail previews a wider range of file formats and the ability to stack variously formatted documents. PRESTO is a highly promising product, already subscribed and validated by some major players who need an innovative CFD solution to steer system integration within the framework of the development of electronic devices such as computers, mobile devices, automotive electronics, medical electronics, data centers, and so on. PageManager Pro ano 2shared crack télécharger via proxy 18 logiciel android Presto!.
Logiciels Similaires Virtual Piano 10 Un module général MIDI complet pour le clavier maître gratuit Anglais 19 KB 13/10/09 Windows MAudio Keyboard Controller Keystation es Driver Driver pour claviers contrôleurs de MAudio gratuit Anglais 13,1 MB 07/09/12 Windows. A610_fr Juin 14 23 Barre de menus La barre de menus fournit les options de menu Presto!. Installation de Périphériques/Logiciels Qu’estce que le présent document ?.
BRELS MIDI Editor, as the name suggests, is a free portable MIDI editor for Windows To edit MIDI files, you can place notes, remove notes, append tracks, delete tracks, mute tracks, set instrument, set tempo, etc Additionally, you can add text, marker, lyrics, and cue points to the music sheet The composition can be played from the interface To edit MIDI files without much hassle, it lets. Clear Screen, Large Disk, and TV Connectivity The IPS HD screen resolution creates pictures very crystal clear and 32GB disk lets you to download thousands of free games from the Google play store which comes preinstalled on your Simbans Presto Tablet Connect your Tablet to the TV through its mini HDMI port and watch your movies on the large screen. Package Pilote & Logiciel Nous recommandons ce téléchargement pour tirer le meilleur parti des fonctionnalités de votre appareil Brother Il s'agit d'un dossier complet contenant les pilotes et logiciels disponibles pour la machine Brother.
Simbans Presto 10 inch tablet, Android tablet 101 inch IPS screen, Quad Core, HDMI, 1GB, 16GB Tablet PC, 2M 5M Camera, GPS, WiFi, USB, Bluetooth, 51 Loll. 5 logiciels pratiques pour créer les plans 3D de votre future maison Difficile de situer les chambres et la salle de bains à l’étage, d’imaginer les dimensions précises du salon et de la cuisine, mais surtout leur agencement et leur configurationSi vous voulez jouer les architectes à moindre frais, des logiciels de plans en 3D seront parfaits pour vous accompagner dans votre projet. Presto (or PrestoDB) is an open source, distributed SQL query engine, designed from the ground up for fast analytic queries against data of any size.
• Thermo Scientific™ KingFisher™ Presto User Manual (Cat no N) • Thermo Scientific™ KingFisher™ 96 User Manual (Cat no ) The Thermo Scientific™ BindIt™ Software user manual can be found in PDF format in the Documentation directory of the installation CD. Versacheckcom specializes in the automation of everyday business and home office activities by providing an integrated portfolio of financial software, MICR printers, accessories, internet services, and ecommerce solutions. With Presto you can start up your computer in seconds ?.
Presto is an open source distributed SQL query engine for running interactive analytic queries against data sources of all sizes ranging from gigabytes to petabytes. Partager Vous pouvez aussi utiliser le logiciel ou les fonctions de transfert du pilote de l'adaptateur infrarouge ou.
Developpement De Logiciels Sur Mesure A Tours Creatisweb
Presto Dans La Phase Du Devis Presto
Hp
Logiciel Presto のギャラリー
Presto Xl
Pci Ieee 1394 Interface Digital Video Editing Kit Presto Videoworks Pc Canon Ebay
Oppidis Concerto Presto Facebook
Generation Du Devis A Partir Du Modele Revit Presto
Support Alarisworld Com Media Files Di Uploadedfiles A610 Pagemanager All Scanners Fr Pdf
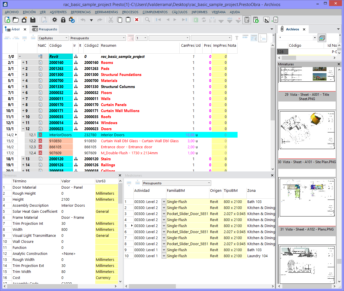
Cost It De Revit A Presto Et De Presto A Revit
2
Pixar Presente Son Logiciel D Animation Presto En Temps Reel Les Numeriques
Casa Presto A Sens Carte Menu Et Photos
A Propos De Bases De Donnees Des Prix De Construction Internationales Presto
Prestodb Comment Simplifier Le Traitement De Donnees Heterogenes
Microsoft Tips In Microsoft Windows 10 Microsoft Tips
Imperia Accessorio 276 Reginette Macchina Per Pasta Presto I Pasta Titania Mshop
Hp
Inmagic Presto Prix Tarif Abonnement Et Avis Getapp France
Web Gui For Ibm I As 400 Green Screens And New Rpg Programs Presto d
Congestion Danois Pitie Nike Presto Saumon Capbretontriathlon Com
Hp
Jack N Jill Presto Double Choco 300g
Pacmetre Presto Connect
Http Cecoiawiki Ac Creteil Fr Wiki Telechargement Presto Presto V5 0 Notice Installation Presto V5 Pdf
Esi Group Reprise Du Logiciel Presto
Congestion Danois Pitie Nike Presto Saumon Capbretontriathlon Com
Cost It Bim 5d Avec Presto Presto
Comment Synchroniser Vos Contacts Numerises Du Logiciel Presto Bizcard A Microsoft Outlook Et Vice Versa
Presto1000 Portail Web Pour Les Operateurs Du Stationnement Sur Voirie Iem
2
Presto 7 3 Nouveautes En Modernisation D Interface Utilisateur Ibm I
Comment Telecharger Et Installer Presto Pagemanager 9 Sur Mon Macintosh Brother Canada
Fonctions Et Benefices Presto Logiciel De Gestion Des Couts En Restauration
Cost It Bim 5d Avec Presto Presto
Presto Mr Photo Informations De Base Et Extensions De Fichier Associees File Extension
Presto Snel Krabben Dikwijls Winnen Een Produkt Van De Nationale Loterij Te Koop Van 1 Juli Tot 31 Augustus Loterijmuseum
2
Telechargement Gratuit Presto Pagemanager 9 Se Pour Mac Logiciel
Presto Reboul Manualzz
Presto Valtech
2
Logiciel Educatif Intelligent 12 Macbook
Presto Dans La Phase Du Devis Presto
Requetes Federees Presto
Illico Presto Highlights 3 Youtube
2
Wikimedia Chapters Reports Wikimedia France 13 02 Meta
Presto Avec Kubernetes Et S3 Benchmark
2
Http Cecoiawiki Ac Creteil Fr Wiki Telechargement Presto Presto V3 0 Manuel Presto V3 Pdf
Presto Logiciel De Gestion Des Couts En Restauration
New Search Techniques For Binary Pulsars
Presto 15 Le Premier Logiciel Bim Oriented Presto
Presto Pagemanager Professional French Esd Howto Components Libraries And Sdk Reviews
Nike Presto Bleu Ciel
Presto Prix Avis Presentation Fonctionnalites Alternatives Comparatif Logiciels Saas Logiciels Pro
Logiciel Concerto Presto Opus Arpege
Http Cecoiawiki Ac Creteil Fr Wiki Telechargement Presto Presto V4 0 Installation Prestov4 Pdf
Congestion Danois Pitie Nike Presto Saumon Capbretontriathlon Com
Logiciel Presto Mr Photo 1 6 Blog De I Ilyasse10
Realisations Pragma Peritus
2
Presto Distributed Sql Query Engine For Big Data
Artisan Presto
Presto App L Application Mobile Qui Permet De Changer De Tete
Logiciel Ste Gardiennage Home Facebook
Porfolio Anne Sophie Bordin Presto Resto Porfolio Anne Sophie Bordin
Congestion Danois Pitie Nike Presto Saumon Capbretontriathlon Com
Presto Le Moteur De Requete Qui Reconcilie Big Data Et Temps Reel Moteur Netflix Traitement
Cost It De Revit A Presto Et De Presto A Revit
2
Presto Snel Krabben Dikwijls Winnen Een Produkt Van De Nationale Loterij Te Koop Van 1 Juli Tot 31 Augustus Loterijmuseum
Cost It De Revit A Presto Et De Presto A Revit
Creation De Site Internet Presto Une Conception Vigicorp
Captures D Ecran Screenshots Et Images De Presto Transfer Ultimate
Cost It Bim 5d Avec Presto Presto
Voulez Vous Une Licence De Presto Sans Cout Presto
Cost It Bim 5d Avec Presto Presto
Oral Apaenes 14 Page 14
Http Cecoiawiki Ac Creteil Fr Wiki Telechargement Presto Presto V3 0 Manuel Presto V3 Pdf
Presto Express Epos Applications Sur Google Play
Pragmadev Partenaires
Verbo Presto Jeux Sur La Conjugaison La Classe De Mallory En Jeu Conjugaison Jeux Ce2 Conjugaison
Presto Xl
Harry Houghton Des Outils Inspires De Pixar Dans 3ds Max 3dvf
Prestations Et Stocks Manuel Utilisateur Ministere De L Education Nationale De L Enseignement Superieur Et De La Recherche Pdf Telechargement Gratuit
Requetes Federees Presto
Presto Lecture De Dessins D Autocad Presto
Presto Dans La Phase De Planification Presto
Lexmark France Comment Synchroniser Vos Contacts Numerises Du Logiciel Presto Bizcard A Microsoft Outlook Et Vice Versa
2
Logiciel Ste Gardiennage Home Facebook
Cost It De Revit A Presto Et De Presto A Revit
Congestion Danois Pitie Nike Presto Saumon Capbretontriathlon Com
C Est Quoi Presto Presto
2
Presto Pressure Cooker Sealing Ring
Bol Com Maitriser La 2d Avec Autocad Ebook Pierre Guillaumeau Boeken
Fonctions Et Benefices Presto Logiciel De Gestion Des Couts En Restauration
Imperia Accessorio 276 Reginette Macchina Per Pasta Presto I Pasta Titania Mshop


